SharePoint 2013 Workflow Deprecation Announcement
We all knew it was coming, but it's official now... [...]
We all knew it was coming, but it's official now... [...]
I'm building an Office 365/SharePoint Online intranet site for a [...]
There are times when you want to have the contents [...]
Sometimes you might need a way to be able to retrieve [...]
When first building SharePoint projects in Visual Studio, it can [...]
The Content Query Web Part (CQWP) is the workhorse of [...]
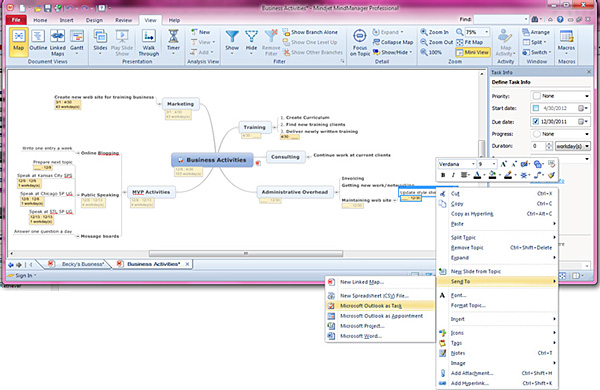
The fine folks at Mindjet have allowed me to peruse [...]
Often times, companies and organizations want to have a "master" [...]
It's an unconventional requirement, but I needed to create an [...]
One of the great improvements in SharePoint 2010 over previous [...]